CS-Cart Sales Report & Manage Export Addon empowers store administrators to efficiently track and export sales data. With this addon, users can generate detailed sales reports based on products, categories, or individual users, and export them in CSV format for comprehensive analysis.
This functionality aids in monitoring sales performance, managing inventory, and making informed business decisions
Features:
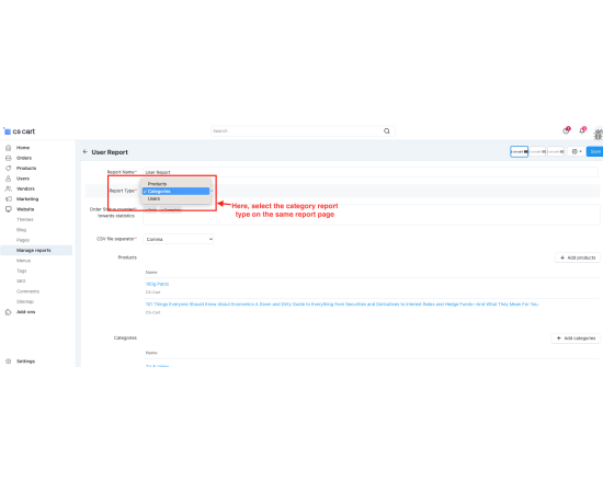
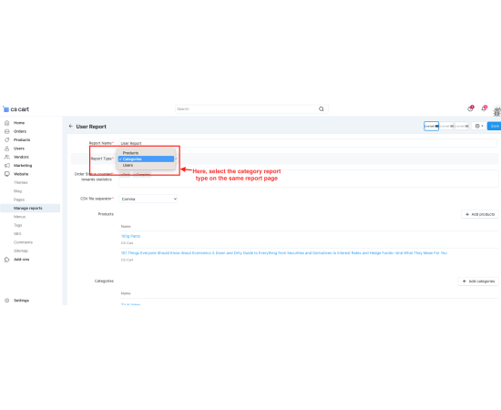
- Generate Sales Report: Create report based on product, category, and user.
- View Sold Products: Show the number of products sold in different reports.
- Download CSV Files: Export sales data in CSV format for easy analysis.
- Track Sales Data: Monitor your sales performance with detailed reports.
- Efficient Report Management: Quickly create, export, and organize sales report.
- CS-Cart Support info: The add-on is well integrated with CS-Cart Multi-Vendor and can be used with its standard, Plus, and Ultimate Versions.
Product:
- CS-Cart
- CS-Cart Ultimate
- Multi-Vendor
- Multi-Vendor PLUS
- Multi-Vendor Ultimate


